Instance Verification Kit (IVK)
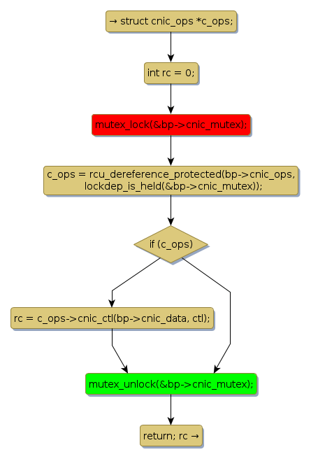
mutex lock @ [390351+28+/linux-3.19-rc1/drivers/net/ethernet/broadcom/bnx2x/bnx2x_main.c]
Instance Signature: cnic_mutex
|
The Matching Pair Graph:
|
|
Function Name
|
Control Flow Graph (CFG)
|
Events Flow Graph (EFG)
|
Source Correspondence
|
|
bnx2x_cnic_ctl_send
|
|
|
[390244+19+/linux-3.19-rc1/drivers/net/ethernet/broadcom/bnx2x/bnx2x_main.c]
|